【写作说明】:旨在与大家一同交流分享,软件使用经验仅代表个人向,不足之处还需大家指正。技术有高低,我仍是攀登少年。
前言:
前面讲完了三大运营商提供的网盘,有兴趣的读者可以看下之前的链接
接下来。咱们开始讲一下其他网盘上的云盘

先申明,此专栏为本人原创,旨在与大家一同分享使用经验,故具有强烈的个人主义观点

。具体每个人使用方法不同。故不做多余谁好谁坏的讨论

本篇讲述网盘为:蓝奏云 。
蓝奏云介绍:
该云盘在网络上知名度相对较高,一些喜欢下载小东西的小伙伴们可能对它并不陌生。
由于没有百度百科等词条,在这里给大家简单介绍下该网盘的特色:
1.拥有无限制存储空间 2.下载速度够快 3.操作页面简单易懂 4.仅有网页端。5.下载无需登录 6.只能上传单个100M以内文件
可以说是小文件分享的神器了。
下面开始讲解使用方法;如果觉得我叨叨,可以直接拉到最后看总结

使用方法:

打开官网页面清晰简洁,较为好评

点击注册后会提示选择开发者或者游客
现在只能开放注册我是开发者,后面的游客模式,暂时不知道是什么样的。
注册很简单,输入手机号,验证码,点击注册就可以了。 不过上来会给予一个临时密码,在跳转的登陆网页登陆时,会告知设置新密码

跳转的登陆网页

要求输入新密码
这里我尝试了使用极简6位数密码,并未报错。 密码级别要求很低。

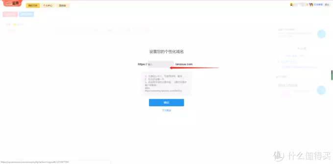
第一次进入会提示让你设置一个个性化域名,大家可以自己随便设置
这里比较好的是,可以自己设置一个个性化前缀域名。我尝试了一个3位数的字母,注册成功,可以推断出暂时来说还是比较好注册自己想要的名字的。


点击新建文件夹尝试下功能

刷新一下页面可以看到出现该文件夹,并在后面添加描述
这里刚设置好之后是没有后面描述的,刷新一下页面才会显示

1.外链分享地址

选择了第一项外链分享地址

此处有个小亮点不知道大家有没有注意到

2.自定义外链 :
提示我:此功能仅会员使用
因本人资金较为缺乏,暂不做会员的演示了

3.设置访问密码:

这里可以看到,咱们可以自定义访问密码
一个比较友好的个性化设置,点个赞

4.修改资料(话说)

点开后可以看到就是修改文件夹的名称与描述
5.短网址

emmm...写的短网址维护,下面写的不推荐, 那就算了, 毕竟自带的链接已经属于比较精简的了

点击上传文件操作下,左边弹出一个对话框,可以把文件拖动或者选择文件 。并且一次最多可以选择20个。
有一点要注意:蓝奏云单个文件设置必须要满足100M以内,所以,只能选择100M以内的文件进行上传


尝试上传了一个71M的文件,实测15秒内长传成功,效果还是蛮理想的


这里可以看到,单个文件的功能设置比文件夹更多, 这里需要注意的是:比方设置了文件夹的访问密码,但是内部文件没有密码,后期如果进入文件夹内分享文件的话, 是不需要密码的。

功能里面:自定义外链、缩略图显示为会员专属,文件直链为暂不可用
这里面的描述添加后别人下载可以在页面看到

刷新页面显示描述,下载次数及分享的时间

界面干净清爽
显示了文件描述,这里又有一个亮点,不需要登录即可下载, 支持浏览器,微信内部操作等。

下载速度如介绍所说较为高速
下载速度大家可以看下,较为可观,而且本人100M联通,实测选择电信或者普通下载速度并没有明显降低

微信端进入后,有下面广告弹窗,但不影响整体体验。

点击个人中心的会员个性化可以看到一些提供的高级功能
就我个人而言,咱们普通分享东西的话,免费版完全足够。

当然,只是我个人而言, 有能力的大佬无视我

回收站
这里需要注意的是,如果有过分享的东西,放进了回收站,那么连接将会失效

回复文件
这里有个小问题就是,当把文件放进回收站,再次还原后,文件将会出现在根目录,而不是之前所在文件夹。
总结:
总结下优点:
1.不限容量
2.上传下载速度较为满意
3.支持自定义密码,自定义连接前缀
4.注册简单,并且下载无需登录
5.下载后在后台可以看到下载次数
6.在文件夹及文件可以添加描述,便于分享文件时的标注
7.可一次性上传20个文件
缺点:
1.仅支持100M单个文件
2.分享链接为永久有效,无法设置7天有效
总体来说,就我个人向观点看,蓝奏云真的算是小文件神器了,尤其是分享一些软件之类的。
优点足够明显。有需要的小伙伴可以去尝试使用下

最后,希望老铁们三连走一波,碎银子砸我

点赞,收藏,打赏一条龙服务。 来他个轮回帝王套